This website requires JavaScript.
Explore
Help
Sign In
libburnia
/
libisofs
Watch
2
Star
0
Fork
0
You've already forked libisofs
Code
Issues
Pull Requests
Releases
Wiki
Activity
Files
605643d955cf216c36c516c4b7360457d19782e1
libisofs
/
doc
/
devel
/
UML
/
eltorito.violet.png
Vreixo Formoso
a9e8e05833
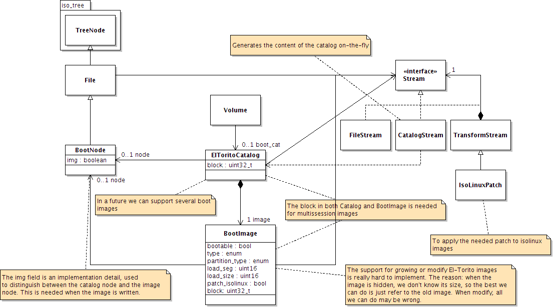
Use Streams to simplify El-Torito implementation.
2007-10-14 18:00:02 +02:00
24 KiB
1105x615px
Raw
History