This website requires JavaScript.
Explore
Help
Sign In
libburnia
/
libisofs
Watch
2
Star
0
Fork
0
You've already forked libisofs
Code
Issues
Pull Requests
Releases
Wiki
Activity
Files
ad5996e3df74570629fa2e43a8be9d28c6886714
libisofs
/
doc
/
devel
/
UML
/
eltorito.violet.png
Vreixo Formoso
a9e8e05833
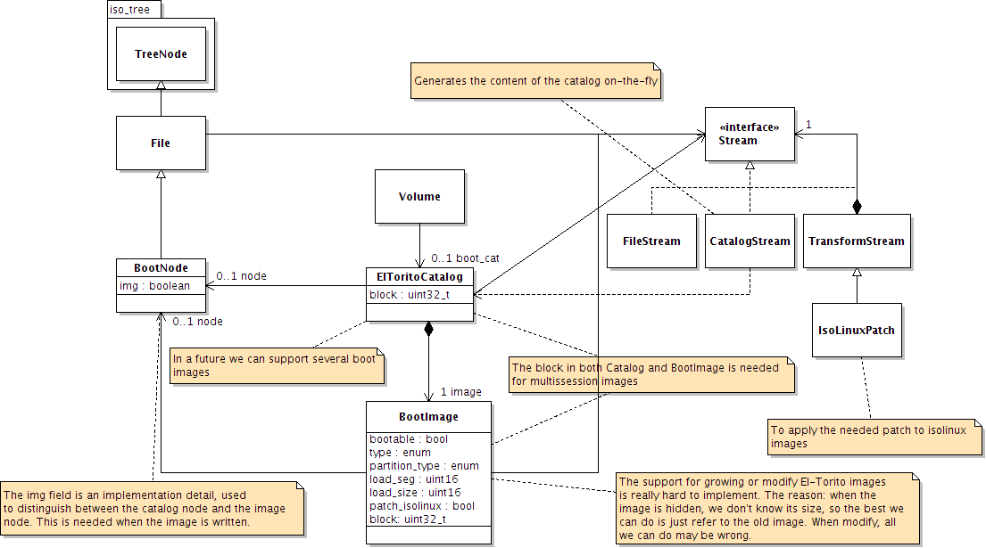
Use Streams to simplify El-Torito implementation.
2007-10-14 18:00:02 +02:00
24 KiB
1105x615px
Raw
History